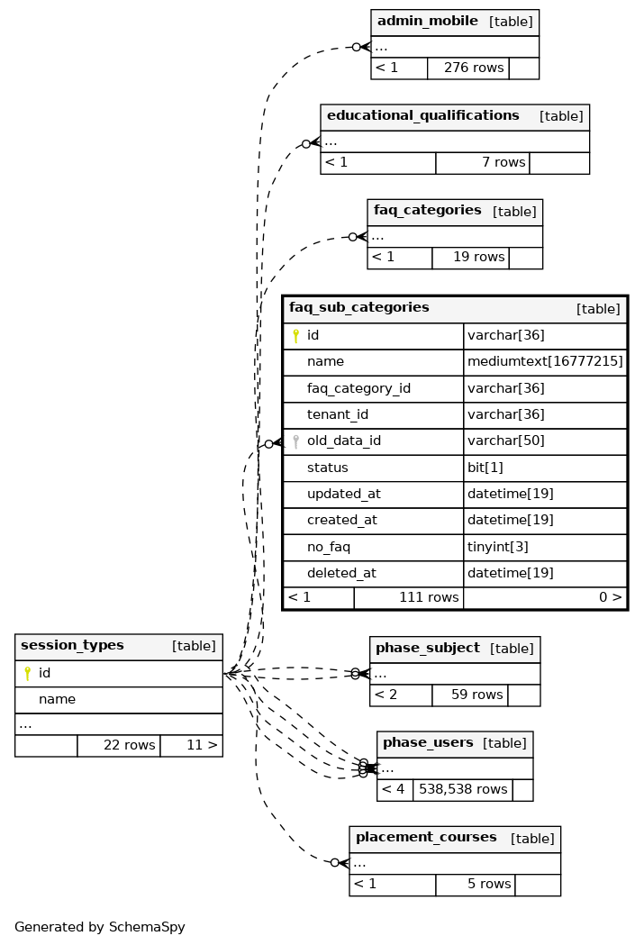
Columns
| Column | Type | Size | Nulls | Auto | Default | Children | Parents | Comments | |||
|---|---|---|---|---|---|---|---|---|---|---|---|
| id | VARCHAR | 36 | null |
|
|
||||||
| name | MEDIUMTEXT | 16777215 | null |
|
|
||||||
| faq_category_id | VARCHAR | 36 | null |
|
|
id from faq categories table |
|||||
| tenant_id | VARCHAR | 36 | null |
|
|
||||||
| old_data_id | VARCHAR | 50 | √ | 0 |
|
|
|||||
| status | BIT | 1 | √ | 1 |
|
|
0:Inactive,1:Active |
||||
| updated_at | DATETIME | 19 | null |
|
|
||||||
| created_at | DATETIME | 19 | null |
|
|
||||||
| no_faq | TINYINT | 3 | √ | 0 |
|
|
|||||
| deleted_at | DATETIME | 19 | √ | null |
|
|
Indexes
| Constraint Name | Type | Sort | Column(s) |
|---|---|---|---|
| PRIMARY | Primary key | Asc | id |
| fk_faq_sub_categories_1_idx | Performance | Asc | faq_category_id |
| updated_at_index | Performance | Asc | updated_at |


